Phần mềm BRAVO ứng dụng tại đơn vị sản xuất ván MDF
Giải pháp quản lý toàn diện từ nhu cầu thu mua đầu vào đến hoạt động sản xuất kinh doanh – tiêu thụ sản phẩm đầu ra, ứng dụng tại các Doanh nghiệp trong lĩnh vực sản xuất ván MDF các loại

Tổng quan
Hệ thống phần mềm được xây dựng trên quy trình khép kín từ khi tiếp nhận yêu cầu từ Khách hàng hoặc từ khi lên kế hoạch sản xuất kinh doanh -> lập kế hoạch sản xuất, hoạch định và tính toán khả năng cung ứng nguyên vật liệu trong kho. Tiếp đến là thiết lập nhu cầu mua hàng để phục vụ sản xuất, khả năng thiết lập định mức tiêu hao nguyên vật liệu cho từng công đoạn sản xuất, tính giá thành, cho tới việc theo dõi, giám sát tiến độ sản xuất/ tiến độ giao hàng của từng đơn hàng, vận hành quy trình kiểm tra/ đánh giá chất lượng sản phẩm… giúp Ban Lãnh đạo kiểm soát rủi ro và nâng cao hiệu quả, năng lực hoạt động sản xuất của Doanh nghiệp.
Giải pháp Phần mềm quản trị tổng thể BRAVO (ERP-VN) khi ứng dụng tại các Doanh nghiệp trong lĩnh vực sản xuất ván MDF sẽ được BRAVO thực hiện khảo sát và tư vấn, thiết kế, tùy chỉnh phần mềm theo đặc thù của ngành, đặc thù của từng Công ty.
Khi hoàn thiện việc triển khai và bàn giao hệ thống, phần mềm BRAVO (ERP-VN) không chỉ đáp ứng đầy đủ các tính năng về việc nhập liệu của đối tượng tác nghiệp trực tiếp mà còn giải quyết được bài toán quản lý đặc thù ngành, phù hợp với yêu cầu quản trị của Ban Lãnh đạo Công ty.
Giải pháp phần mềm BRAVO (ERP-VN) được xây dựng với các modules xử lý nghiệp vụ cho từng bộ phận – phòng ban, hỗ trợ kết nối nghiệp vụ giữa các bộ phận nhằm liên kết, kế thừa và kiểm soát dữ liệu phát sinh, tăng cường hiệu suất công việc và nâng cao khả năng quản trị của Doanh nghiệp.
Giải pháp phần mềm BRAVO có thiết kế mở (thiết kế 03 lớp), cùng với năng lực và kinh nghiệm triển khai của BRAVO nên cho phép dễ dàng tùy chỉnh hoặc thiết kế mở rộng modules, tính năng, nghiệp vụ quản lý trên hệ thống phần mềm trong tương lai khi Doanh nghiệp phát triển và có nhu cầu thay đổi cho phù hợp với thực tế.
Bài toán đặc thù ngành
Có thể nói rằng sự ra đời của ván MDF (MDF = Medium Density Fiberboard: ván sợi mật độ nén trung bình) là một bước tiến quan trọng trong ngành xây dựng và sản xuất đồ nội thất (các loại cửa, giường, tủ, bàn, ghế...). Ván gỗ ép MDF được ứng dụng rộng rãi trong đồ gỗ nội thất như một sự thay thế hoàn hảo cho gỗ tự nhiên, giúp chúng ta không còn phải lo lắng về vấn nạn chặt phá rừng, góp phần bảo vệ môi trường sống tự nhiên của con người. Đồng thời sản phẩm MDF ngày càng đa dạng và mang đến những sự lựa chọn tiện lợi, đẳng cấp cho người sử dụng. Ngoài ra, khi sử dụng ván MDF trong sản xuất còn giúp cho các Công ty sản xuất đồ gỗ nội thất tiết kiệm được nhân lực, điện, lưỡi cưa, nhám... Đây là sản phẩm hợp chất gỗ nhân tạo. MDF bao gồm các loại: Polywood, MDF, OSB, PB, WB. Theo cách diễn tả thông thường thì:
- POLYWOOD: ván ép gỗ lạng
- MDF: ván ép bột sợi
- OSB, PB, WB: ván ép dăm
1. Khái quát đặc thù doanh nghiệp sản xuất ván MDF
Doanh nghiệp sản xuất ván MDF với sự tham gia của nhiều bộ phận, phòng ban vào quy trình kinh doanh, nhập mua theo nhiều hình thức, trạm cân, KCS kiểm soát nguyên liệu đầu vào và sản phẩm đầu ra, Kho, Kế toán - Tài chính, Tổ chức - Hành chính cùng phối hợp thực hiện một chuỗi các công việc sản xuất kinh doanh và quản lý nội bộ hoạt động của Doanh nghiệp.
Có 2 phương thức để sản xuất ván MDF là quy trình khô và quy trình ướt. Chúng ta sẽ tìm hiểu qua quy trình khô để sản xuất ván MDF, như sau:
Nghiền nhỏ Gỗ nguyên liệu → Trộn với Keo, Chất Phụ gia → Ép dưới áp suất cao → Chà nhám → Chà bóng → Hoàn thiện sản phẩm → Đóng gói
Các chất phụ gia như Formalin (phụ gia sản xuất keo), keo (phụ gia sản xuất ván MDF) có thể xuất bán nên hoạt động thống kê tiêu hao nguyên vật liệu, tính giá thành sản xuất đòi hỏi phải thực hiện chi tiết cho từng loại, từng công đoạn cho đến thành phẩm cuối cùng là các loại ván MDF.
Sản xuất được thực hiện chủ yếu theo “Đơn đặt hàng bán”/ “Hợp đồng bán” do Bp. Kinh doanh tiếp nhận xử lý nên mọi khâu sản xuất và theo dõi nhập kho thành phẩm đều phải được theo dõi, thống kê gắn liền với “Đơn đặt hàng bán”/ “Hợp đồng bán”. Theo dõi tiến độ thực hiện theo “Đơn hàng”/ “Hợp đồng”. Theo dõi tiến độ giao hàng theo từng “Đơn hàng”/ “Hợp đồng”.
Sản phẩm đầu ra yêu cầu chất lượng nghiêm ngặt để có đủ tiêu chuẩn xuất khẩu, do đó phần hành KCS cần phải được thực hiện tốt không chỉ đối với thành phẩm MDF mà ngay từ khâu thu mua đầu vào phải thực hiện đánh giá phế phẩm, giảm trừ, chính phẩm để có gỗ/ dăm gỗ đạt chất lượng theo yêu cầu.
2. Phạm vi và quy trình vận hành hệ thống phần mềm

3. Mô tả một số quy trình nghiệp vụ đặc thù
a. Quy trình quản lý mua hàng

Đặc thù trong hoạt động mua hàng:
- Công tác quản lý hoạt động mua hàng bao gồm quản lý cân đối, xét duyệt - nhập mua vật tư, CCDC, nguyên liệu… phục vụ cho hoạt động kinh doanh sản xuất diễn ra hằng ngày tại Doanh nghiệp.
- Để hỗ trợ tính linh động trong công tác xét duyệt “Đề nghị cấp vật tư”, “Đề nghị mua hàng” và việc xét duyệt các Đề nghị/ Đơn hàng được thực hiện trên App BRAVO. ==>Thực hiện xét duyệt qua nhiều cấp duyệt, đồng thời cập nhật phản hồi “Đồng ý”/ “Từ chối” kèm theo lý do cụ thể để công tác mua hàng được quản lý một cách chặt chẽ và rõ ràng.
- Phần hành quản lý mua hàng trên chương trình phần mềm BRAVO phải xử lý được các nghiệp vụ/ theo dõi được các hồ sơ theo yêu cầu của Công ty, bao gồm một số hình thức mua hàng sau:
- Hồ sơ đấu thầu;
- Mua sắm nhỏ lẻ;
- Báo giá cạnh tranh;
- Mua sắm trực tiếp;
- Chỉ định thầu;
- Đấu thầu vận chuyển;
- …
- Công tác mua hàng diễn ra thường xuyên vì vậy cần quản lý được lịch sử mua sắm với các Nhà cung cấp khác nhau chi tiết cho từng mặt hàng. Đồng thời theo dõi được lịch sử giá nhập mua của 1 mặt hàng trong nhiều lần mua hàng khác nhau.
- Cập nhật/ Phân tích, đánh giá nhiều chỉ tiêu đã đặt ra theo từng yêu cầu mua hàng cụ thể để lựa chọn Nhà cung cấp phù hợp.
b. Quy trình quản lý trạm cân

Đặc thù trong hoạt động quản lý trạm cân:
- Công tác quản lý thu mua nguyên liệu đầu vào (gỗ, dăm gỗ) tại Trạm cân được giám sát chặt chẽ nhằm tránh thất thoát sản lượng thu mua.
- Kết nối cân điện tử và Camera, dữ liệu cân và ảnh chụp xe chở hàng cùng với biển số xe được nhận dạng tự động và được kết nối trực tiếp vào Database của phần mềm BRAVO.
- Quản lý lúc xe lên bàn cân khi cân vào và lúc cân ra sau khi đổ hàng tại bãi chứa nguyên vật liệu → nếu biển số xe lúc cân vào và cân ra không khớp nhau sẽ cảnh báo trên phần mềm. Đồng thời chứng từ “Phiếu cân” sau khi lưu sẽ không cho phép người dùng chỉnh sửa dữ liệu.
- Chia sẻ dữ liệu cân cho Bp. Kế toán: tiến hành cập nhật thông tin thanh toán vào “Phiếu Cân”, Bp. Kế toán thừa kế dữ liệu này vào “Phiếu nhập mua” và định khoản nghiệp vụ kế toán, ghi nhận công nợ.
- Chia sẻ dữ liệu cân cho Kho vật tư, nguyên liệu: trên phần mềm BRAVO, nhân viên Kho vật tư, nguyên liệu cập nhật chứng từ nhập kho dựa vào dữ liệu kế thừa từ “Phiếu cân” của Trạm cân.
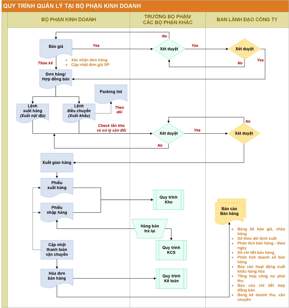
c. Quy trình quản lý kinh doanh

Đặc thù trong hoạt động kinh doanh:
- Công tác quản lý Kinh doanh bán hàng được thực hiện ngay từ bước Tiếp nhận yêu cầu → Gửi báo giá Khách hàng, cho đến khi Bp. Kinh doanh cập nhật “Lệnh xuất hàng” (đối với các đơn hàng nội địa) hoặc “Lệnh điều chuyển” (đối với các đơn hàng xuất khẩu) và hoàn tất việc giao hàng cho Khách hàng.
- Quy trình kinh doanh có liên quan đến nhiều bộ phận/ phòng ban: Bộ phận điều độ sản xuất quan tâm đến thời hạn giao hàng cho khách hàng để điều chỉnh kế hoạch sản xuất hợp lý. Kho vật tư, nguyên liệu cân đối vật tư để đáp ứng nhu cầu sản xuất. Đồng thời Bp. Kinh doanh cũng phải theo dõi tiến độ thực hiện Đơn hàng/ Hợp đồng; theo dõi tiến độ giao hàng theo từng Đơn hàng/ Hợp đồng để đảm bảo theo nội dung đã ký kết với khách hàng.
- Đồng thời, với trường hợp “Hàng bán bị trả lại”, Bp. Kinh doanh chịu trách nhiệm xử lý và theo dõi thông tin trên phần mềm BRAVO. Bp. Kinh doanh tiến hành cập nhật biên bản xử lý hàng trả lại; đính kèm biên bản xử lý (công văn nhập kho ký gửi, biên bản bán hàng cho khách hàng khác,…) và chia sẻ dữ liệu cho các BP có liên quan:
- Kho tiếp nhận thông tin, thực hiện các nghiệp vụ liên quan và nhận hàng về Kho;
- Bp. Kế toán tiếp nhận thông tin, thực hiện các nghiệp vụ ghi nhận công nợ khách hàng.
==> Từ đó phần mềm lên được các Báo cáo thống kê - phân tích hàng bán bị trả lại để phục vụ công tác quản trị của Ban Lãnh đạo Công ty.
d. Quy trình quản lý thống kê sản xuất

Đặc thù trong hoạt động thống kê sản xuất:
- “Khối lượng sản xuất” được cập nhật hàng ngày, chi tiết cho từng Nhà máy sản xuất là dữ liệu để phục vụ cho các báo cáo - thống kê về tình hình sản xuất, đồng thời cũng là dữ liệu để so sánh về tiêu hao nguyên vật liệu giữa định mức với phát sinh thực tế:
- Phần mềm sẽ căn cứ vào “Định mức theo yếu tố chi phí” (định mức nguyên liệu sản xuất) do Bp. Kế toán khai báo cùng với số lượng thành phẩm thống kê để tổng hợp nguyên liệu cần sử dụng theo định mức;
- Đồng thời sẽ căn cứ vào số liệu thống kê nguyên liệu tiêu hao thực tế để so sánh giữa định mức và thực tế → đưa ra cảnh báo trong trường hợp nếu thực tế nguyên vật liệu sử dụng vượt nhiều so với định mức.
- Thống kê tổng hợp và theo dõi chi tiết tổng số lượng thành phẩm, số lượng đạt, số lượng loại, số lượng bóng khí cũng như phân tích % đạt, % không đạt để cung cấp cái nhìn tổng quan cho Ban Lãnh đạo Công ty về tình hình sản xuất hàng ngày/ tuần/ tháng của từng Nhà máy.
e. Quy trình quản lý kho vật tư, nguyên liệu

Đặc thù trong hoạt động quản lý kho vật tư, nguyên liệu:
- Đối với nguyên liệu gỗ mua về để phục vụ sản xuất, Kho vật tư sẽ thừa kế dữ liệu “Phiếu cân” (thực hiện tại Trạm cân) làm căn cứ cho trọng lượng thu mua. Đồng thời sẽ tiến hành KCS nguyên liệu để đánh giá chính xác mức độ tạp chất/ chính phẩm nhằm kiểm soát chi phí thu mua nguyên vật liệu của Doanh nghiệp.
- Tương tự đối với trường hợp nhập kho vật tư, thiết bị, phụ tùng…, Kho vật tư sẽ thừa kế dữ liệu của “Phiếu nghiệm thu” (Bp. Mua hàng kiểm soát và cập nhật) làm căn cứ cho số lượng nhập kho.
- Quản lý kho vật tư, nguyên liệu theo vị trí: tối ưu hóa công tác theo dõi nhập - xuất - tồn trong nghiệp vụ kho:
- Theo dõi nhập - xuất - tồn kho theo vị trí;
- Sơ đồ Kho vị trí trên phần mềm BRAVO sẽ được thiết kế đúng với trực quan thực tế tại Doanh nghiệp;
- Khi người dùng click vào một vị trí trên Sơ đồ tổng thì Sơ đồ kho chi tiết sẽ hiển thị. Khi người dùng click vào bất kỳ vị trí lưu kho nào trên Sơ đồ kho chi tiết thì sẽ thể hiện “Báo cáo Nhập - Xuất - Tồn” tại chính vị trí đó;
- Thực hiện kiểm kê tồn kho bằng cách sử dụng máy PDA để thực hiện quét mã vạch vật tư → giảm thiểu thời gian kiểm đếm, tăng độ chính xác, công tác kiểm kê kho được thực hiện một cách khoa học.
f. Quy trình quản lý kho thành phẩm

Đặc thù trong hoạt động quản lý kho thành phẩm:
- Khởi tạo Mã vạch sản xuất và quản lý thành phẩm theo Mã vạch sản xuất.
- Sau khi sản xuất thành phẩm, Kho Thành phẩm sẽ khai báo thông tin “Kiện hàng” được gán Mã vạch trước khi Dán tem và Nhập kho Thành phẩm. Thông tin kiện hàng được khai báo, bao gồm:
- Thông tin kiện:
- Ngày sản xuất;
- Số kiện (tự động tăng theo thứ tự khai báo sản xuất trong ngày);
- Lệnh sản xuất thành phẩm;
- Mã vạch (phần mềm tự động gán theo quy ước về cách thiết lập mã vạch);
- Tên thành phẩm;
- Mô tả thông tin;
- Dày (mm);
- Rộng (mm);
- Dài (mm);
- Số tấm trong kiện hàng.
- Thông tin kiện:
- Thông chi tiết:
- Chất lượng thành phẩm;
- Loại gỗ;
- Loại keo;
- Grade;
- Ca sản xuất;
- Ca chà bóng;
- Số hiệu lô (Lot No);
- Nhân viên KCS.
- Thông chi tiết:
- Kho Thành phẩm sẽ theo dõi “Lệnh xuất hàng” (đối với trường hợp bán hàng nội địa) hoặc “Lệnh điều chuyển” (đối với trường hợp bán hàng xuất khẩu) để thực hiện xuất thành phẩm đi bán.
- Khi thực hiện xuất hàng đi bán, Kho Thành phẩm sẽ cập nhật chứng từ xuất thành phẩm, trên từng chứng từ xuất thành phẩm sẽ xác định chính xác xuất theo Lệnh xuất hàng/ Lệnh điều chuyển nào.
==> Theo dõi tiến độ thực hiện theo Lệnh xuất hàng/ Lệnh điều chuyển, từ đó sẽ theo dõi được tiến độ thực hiện Đơn hàng/ Hợp đồng bán.
Giải pháp BRAVO - Tính năng nổi bật
1. Mô hình cài đặt phần mềm
- Giải pháp BRAVO (ERP-VN) có 02 mô hình cài đặt phần mềm bao gồm mô hình cài đặt dữ liệu tập trung Online và mô hình dữ liệu phân tán - đồng bộ định kỳ.
- Đối với các Doanh nghiệp hoạt động trong lĩnh vực sản xuất ván MDF, các nhà máy sản xuất và khối văn phòng thường tập trung, có hạ tầng kết nối Internet được đồng bộ (trường hợp có nhiều nhà máy/ văn phòng tại nhiều địa điểm) nên để dữ liệu được cập nhật/ kiểm soát tức thời, BRAVO sẽ thực hiện mô hình cài đặt phần mềm dữ liệu tập trung Online.
- Tại trụ sở chính (hoặc nơi mà Doanh nghiệp chọn đặt máy chủ - có thể là các datacenter) sẽ cài đặt phần mềm BRAVO gồm chương trình chạy và cơ sở dữ liệu tổng thể.
- Tại các bộ phận/ phòng ban: các máy tính được phép truy cập vào phần mềm (máy Client) sẽ được khai báo (tên máy, ID người dùng) và được cài các “chương trình phần mềm” để người dùng cập nhật thông tin, dữ liệu vào phần mềm.
- Các User sẽ được quản lý, phân quyền chi tiết theo từng vai trò của người dùng tại các phòng ban liên quan. Mỗi user người dùng/ nhóm user người dùng hoặc bộ phận sẽ có thiết kế layout (giao diện) riêng phù hợp với nghiệp vụ quản lý của từng người sử dụng hoặc bộ phận.
- Với Mô hình quản lý trạm cân, tại mỗi Trạm cân sẽ bao gồm bao gồm chương trình chạyvàdữ liệu cân độc lập của mỗi Trạm cân. Dữ liệu cân tức thời sẽ được lưu tại máy chủ ở mỗi Trạm cân, định kỳ theo thời gian đã được setup trên hệ thống phần mềm sẽ truyền về Server tại Văn phòng Công ty thông qua đường truyền Internet.
- Giải pháp phần mềm BRAVO cho phép kết nối các địa điểm từ xa thông qua hệ thống đường truyền Internet với yêu cầu cơ bản về đường truyền (mạng ADSL thông dụng). Dữ liệu được lưu tập trung trên Server sẽ được backup định kỳ hoặc liên tục thông qua cơ chế backup tự động của phần mềm.
(Khuyến cáo: để đảm bảo về tính ổn định, an toàn dữ liệu khi vận hành phần mềm thì BRAVO khuyến cáo trang bị thêm một máy chủ dự phòng, máy chủ backup phục vụ cho hai nhiệm vụ chính: thay thế server chính vận hành hệ thống và back up dữ liệu của phần mềm. Trên server chính và server backup tích hợp các ổ cứng vật lý tương đương và cấu hình theo các giải pháp Raid ổ cứng: Raid 0, Raid 1, Raid 10).
2. Giải pháp sử dụng liên phòng ban
Giải pháp phần mềm BRAVO được thiết kế và sử dụng cho tất cả các bộ phận/ phòng ban trong Doanh nghiệp theo một quy trình khép kín, cho phép sự liên kết và kế thừa dữ liệu giữa các bộ phận/ phòng ban để phục vụ công tác quản lý và hỗ trợ thao tác nghiệp vụ được nhanh chóng, chính xác.
Mỗi bộ phận/ hoặc thậm chí là mỗi vị trí người sử dụng sẽ được thiết kế riêng các “layout”, mỗi “layout” sẽ quy định về giao diện, các tính năng, nghiệp vụ, dữ liệu, báo cáo dữ liệu phù hợp với vị trí người sử dụng.
Một số layout chính bao gồm:
|
|
3. Một số Quy trình nghiệp vụ trên giải pháp BRAVO áp dụng cho Doanh nghiệp sản xuất ván MDF
a. Quy trình quản lý mua hàng
- Khi tiếp nhận thông tin đề nghị cấp phát vật tư từ các bộ phận, trưởng bộ phận Mua hàng thực hiện thay đổi trạng thái trên hệ thống để phản hồi thông tin về cho bộ phận đề nghị.

- Bên cạnh đó, phần mềm BRAVO sẽ tham chiếu sơ đồ nhân viên để phân cấp duyệt chứng từ theo người lập yêu cầu mua hàng.
- Xét duyệt phân trạng thái theo nhiều cấp duyệt:
- Trưởng Bộ phận đề nghị → Bp. Kỹ thuật → Bp. Kế toán → Ban Lãnh đạo;
- Ban Lãnh đạo thực hiện duyệt trên BRAVO Apps.
- Hệ thống ghi nhận trạng thái duyệt và xử lý:
- Đồng ý: tự động chuyển phiếu yêu cầu qua cấp duyệt tiếp theo;
- Từ chối: hiển thị ô phản hồi và ghi nhận lý do sau đó tự động trả kết quả về cấp duyệt trước;
- User nhận được phản hồi từ chối sẽ được hệ thống cảnh báo đỏ trên giao diện phần mềm.
Giao diện Cập nhật “Hồ sơ đấu thầu”
- Nhân viên mua hàng thực hiện cập nhật “Hồ sơ đấu thầu” được phân thành nhiều hình thức và các mẫu in đính kèm sẽ được thiết kế form mẫu tùy theo từng hình thức.

- Các hình thức đấu thầu - Mỗi hình thức đều có thể đính kèm file cứng hoặc hình ảnh tài liệu cần thiết kèm theo.
- Mua sắm nhỏ lẻ

- Báo giá cạnh tranh

Giao diện cập nhật “Báo giá Nhà cung cấp”
- Tiến hành cập nhật “Báo giá nhà cung cấp” trên phần mềm để theo dõi và thực hiện so sánh.

- Sau khi đã có “Báo giá”, nhân viên tiến hành cập nhật “Hồ sơ mua hàng”, bao gồm nhiều chỉ tiêu để đánh giá và lựa chọn Nhà cung cấp

- Đánh giá được phân theo nhiều chỉ tiêu (tham chiếu từ “Danh mục đánh giá hồ sơ đấu thầu”), khi chọn chức năng “Lấy hồ sơ đánh giá” → các nội dung liên quan tự động hiển thị theo chỉ tiêu đã chọn.
- Tại đây có thể tổng hợp nhiều Nhà cung cấp và có thể đánh giá một cách trực quan.
- Có thể đính kèm file cứng hoặc các hình ảnh tài liệu quan trọng liên quan
b. Quy trình quản lý trạm cân
Form Chứng từ “Phiếu cân” trên phần mềm Bravo
- Theo dõi chi tiết thông tin “Phiếu cân”: “Phiếu cân” sẽ không cho phép thực hiện sửa/ xóa sau khi người dùng lưu chứng từ:
- Ngày cân (theo ngày hệ thống);
- Số phiếu (tự động tăng);
- Biển số xe (tự động cập nhật thông tin theo dữ liệu phân tích từ Camera);
- Người bán (chọn từ danh mục đối tượng);
- Mã hàng (chọn từ danh mục nguyên vật liệu);
- ĐVT (tự động nhảy theo mã hàng);
- Khối lượng tổng;
- Hình ảnh xe vào (lấy từ camera).

- Xe hàng đổ hàng vào bãi Kho NVL, nhân viên Kho NVL được cài đặt App BRAVO trên máy PDA, chọn vào “Phiếu cân” theo biển số xe, cập nhật thông tin đánh giá chất lượng → thông tin này sẽ được cập nhật bổ sung vào “Phiếu cân” vừa được chọn.
c. Quy trình quản lý kinh doanh
Giao diện cập nhật “Báo giá, Chào hàng”
- Từ yêu cầu của khách hàng, BP. Kinh doanh tiến hành báo giá (dựa vào giá trị, định mức giá).

- Cấp Trưởng, Phó phòng tiến hành duyệt giá sau đó chuyển tiếp đến cho Ban Lãnh đạo phê duyệt và hoàn thành “Báo giá, chào hàng” trước khi gửi cho khách hàng.
- Sau khi đã đàm phán, thỏa mãn điều kiện bán hàng, hạn mức công nợ và đã được xét duyệt đơn hàng, nhân viên tiến hành cập nhật “Đơn đặt hàng/ Hợp đồng bán” (thừa kế dữ liệu từ “Báo giá, chào hàng”).

- Dựa vào Đơn hàng/ Hợp đồng bán, nhân viên kinh doanh kiểm tra tình hình tồn kho và xử lý cân đối hàng hóa để đảm bảo giao hàng đúng tiến độ cho Khách hàng theo điều khoản của Đơn hàng/ Hợp đồng bán.
Giao diện cập nhật “Lệnh xuất hàng”/ “Lệnh điều chuyển”

- Nếu “Lệnh xuất hàng” và “Lệnh điều chuyển” được thông qua, thông tin sẽ chuyển trực tiếp để Kho thành phẩm chuẩn bị xuất hàng.
- Cập nhật và theo dõi “Packing List” để bổ sung và đính kèm thông tin khi xuất hàng trong trường hợp là hàng xuất khẩu.

- Thực hiện theo dõi tiến độ giao hàng và tiến độ thực hiện đơn hàng: hiển thị bằng % hoàn thành

Theo dõi Hàng bán bị trả lại:
- Trong trường hợp hàng bán trả lại, Bp. Kinh doanh tiếp nhận công văn trả hàng từ Khách hàng và cập nhật theo dõi, xử lý trên phần mềm.
- Tiến hành cập nhật biên bản xử lý hàng trả lại. Đính kèm biên bản xử lý (công văn nhập kho ký gửi, biên bản bán hàng cho khách hàng khác…).
- Nhân viên tiến hành đánh giá chất lượng hàng trả lại.
- Kho thực hiện các nghiệp vụ liên quan và nhận hàng, Bp. Kế toán kết hợp hoàn thiện quy trình và thực hiện các nghiệp vụ ghi nhận công nợ khách hàng, Bp. Kinh doanh sẽ tiếp nhận thông tin và kiểm soát quá trình. Từ đó lên được các Báo cáo thống kê - phân tích hàng bán bị trả lại.
d. Quy trình quản lý thống kê sản xuất
Giao diện Cập nhật “Khối lượng sản xuất”
- Căn cứ vào tình hình sản xuất thực tế trong ngày, nhân viên tại Bp. Thống kê sản xuất tại từng Nhà máy sẽ cập nhật chi tiết “Khối lượng sản xuất” hàng ngày.

- Cập nhật “Khối lượng sản xuất” với các thông tin chi tiết được phân chia thành nhiều Tab dữ liệu khác nhau, cụ thể như sau:
- Tab “Tình hình sản xuất”: thống kê số lượng đạt, số lượng bóng khí, số lượng loại, số lượng hao hụt, số lượng điều chỉnh của từng loại thành phẩm.

- Tab “Tiêu hao sản xuất”: Cập nhật chi tiết số liệu tiêu hao của từng nguyên liệu để sản xuất từng thành phẩm
- Tab “Tình hình dừng máy”: Cập nhật thông tin, tình trạng dừng máy
- Tab “Sản xuất chà bóng”: Cập nhật chi tiết thông tin số lượng chà bóng
- Tab “Tiêu hao chà bóng”: Cập nhật chi tiết số liệu tiêu hao của từng nguyên liệu để thực hiện chà bóng
- Tab “Sản xuất keo”: Cập nhật chi tiết thông tin số lượng sản xuất keo
- Tab “Tiêu hao keo”: Cập nhật chi tiết số liệu tiêu hao của từng nguyên liệu để sản xuất keo
- Tab “Sản xuất FOR”: Cập nhật chi tiết thông tin số lượng sản xuất FOR
- Tab “Tiêu hao FOR”: Cập nhật chi tiết số liệu tiêu hao của từng nguyên liệu để sản xuất FOR
Báo cáo chi tiết tình hình sản xuất

Báo cáo Thống kê tiêu hao nguyên liệu hằng ngày

e. Quy trình quản lý kho vật tư, nguyên liệu
Giao diện KCS nguyên liệu đầu vào
- Người dùng đánh giá chất lượng gỗ thu mua và xác định được % phế phẩm hoặc % giảm trừ (chọn 1 trong 2 chỉ tiêu phế phẩm hoặc giảm trừ), chương trình phần mềm sẽ tự xác định % chính phẩm đồng thời tự động tính trọng lượng phế phẩm (hoặc trọng lượng giảm trừ) và trọng lượng chính phẩm.

- Khi cập nhật chứng từ Nhập kho, nhân viên Kho sử dụng công cụ link dữ liệu để thừa kế dữ liệu Phiếu cân/ Phiếu nghiệm thu/ Đơn hàng.

- Kho vật tư, nguyên liệu sẽ theo dõi “Lệnh sản xuất thành phẩm” để nắm bắt các vật tư, nguyên liệu sản xuất cần dùng, để theo dõi trong quá trình xuất kho vật tư, nguyên liệu.
- Nhân viên phụ trách tại Kho vật tư, nguyên liệu cập nhật chứng từ xuất kho phục vụ sản xuất.
- Chứng từ xuất kho sẽ bao gồm các thông tin chi tiết về vật tư, nguyên liệu xuất: mã vật tư, tên vật tư, đơn vị tính, số lượng, số lượng quy đổi (nếu có), vị trí xuất của từng vật tư để theo dõi nhập - xuất - tồn kho theo vị trí.

Mô tả Sơ đồ kho thực tế trên phần mềm BRAVO:

f. Quy trình quản lý kho thành phẩm
Khởi tạo Mã vạch sản xuất trên phần mềm BRAVO

- Form Tem Barcode sẽ được thiết kế theo yêu cầu của Công ty
- Thông tin theo dõi chi tiết “Phiếu nhập thành phẩm”: loại thành phẩm nhập kho, chi tiết số lượng nhập kho của từng thành phẩm, mã kiện hàng - mã vạch sản xuất, vị trí lưu kho.

- Kho Thành phẩm sẽ theo dõi “Lệnh xuất hàng” (đối với trường hợp bán hàng nội địa) hoặc “Lệnh điều chuyển” (đối với trường hợp bán hàng xuất khẩu) để thực hiện xuất thành phẩm đi bán.
- Khi thực hiện xuất hàng đi bán, Kho Thành phẩm sẽ cập nhật chứng từ xuất thành phẩm, trên từng chứng từ xuất thành phẩm sẽ xác định chính xác xuất theo Lệnh xuất hàng/ Lệnh điều chuyển nào → Theo dõi tiến độ thực hiện theo Lệnh xuất hàng/ Lệnh điều chuyển, từ đó sẽ theo dõi được tiển độ thực hiện Đơn hàng/ Hợp đồng bán.


Hiệu quả sử dụng
1. Bộ phận Mua hàng
- Kiểm soát và tối ưu hoạt động mua hàng đáp ứng được yêu cầu nhiều biến động của hoạt động sản xuất.
- Kiểm soát tránh thất thoát về sản lượng và chi phí thu mua gỗ/ dăm gỗ nguyên liệu đầu vào.
- Công cụ tra cứu giá, lịch sử giao dịch theo vật tư/ hàng hóa, theo nhà cung cấp à có quyết định mua nhanh chóng và hiệu quả.
2. Trạm cân
- Kết nối dữ liệu cân và dữ liệu Camera trực tiếp vào phần mềm BRAVO à Kiểm soát thu mua qua Cân một cách chặt chẽ.
4. Bộ phận Kinh doanh
- Công cụ để cập nhật, quản lý nghiệp vụ phát sinh của quy trình bán hàng với khách hàng và các bộ phận nghiệp vụ khác trong Doanh nghiệp.
- Kế thừa và xem dữ liệu tồn kho thành phẩm à Hỗ trợ tối ưu cho quá trình thực hiện nghiệp vụ bán hàng.
4. Bộ phận Thống kê - Sản xuất
- Thống kê tình hình sản xuất hằng ngày à cung cấp cho Ban Lãnh đạo Công ty những thông tin tổng quan và kịp thời nhất về tình hình sản xuất tại từng Nhà máy.
5. Bộ phận Kho
- Chủ động trong công tác nhập/ xuất kho do sự liên kết và kế thừa dữ liệu trực tiếp trên phần mềm.
- Đáp ứng tốt cho công tác quản trị và đánh giá hiệu quả hoạt động của bộ phận kho.
6. Bộ phận Kế toán
- Giảm thiểu công tác nhập lại dữ liệu phát sinh tại các bộ phận do tính chất kế thừa dữ liệu và nâng cao vai trò kiểm soát của kế toán.
- Hỗ trợ tối đa các công tác nghiệp vụ yêu cầu sự chính xác cao như tính giá vốn, tính giá thành sản phẩm.
- Hỗ trợ tối đa trong việc phân tích, tổng hợp kết quả sản xuất kinh doanh toàn hệ thống.
- Hỗ trợ quản trị dòng tiền, đảm bảo tính cân đối của dòng tiền trong doanh nghiệp. Sử dụng hiệu quả nguồn tiền.
7. Ban Lãnh đạo công ty
- Công cụ hỗ trợ phê duyệt, giao việc trong quản lý và vận hành hoạt động của doanh nghiệp từ xa.
- Cung cấp cho Lãnh đạo những thông tin đầy đủ, chính xác và kịp thời nhất về tất cả các vấn đề liên quan đến tình hình sản xuất, kinh doanh, tình hình tài chính, nhân sự … của Công ty.
Danh sách khách hàng tiêu biểu
1 | Công ty Cổ phần Gỗ MDF VRG Quảng Trị Địa chỉ: Khu Công nghiệp Quán Ngang, Gio Linh, Tỉnh Quảng Trị |
2 | Tập Đoàn Đức Long Gia Lai Địa chỉ: Số 2 Đặng Trần Côn, Tp. Pleiku, Tỉnh Gia Lai |
3 | Công ty Cổ phần Minh Tiến Địa chỉ: Ấp Bình Chánh Đông, Xã Khánh Bình, Tỉnh Bình Dương |
4 | Công ty TNHH Kotobuki Sea Địa chỉ: Lô 104/6, Đường Amata 24-2-4, KCN Amata, Biên Hòa, Tỉnh Đồng Nai |
5 | Công ty Cổ phần Gỗ Lâm Việt Địa chỉ: Ấp 1B, Xã Khánh Bình, Tỉnh Bình Dương |
6 | Công ty TNHH Gỗ Mỹ Địa chỉ: 9/3 Khu B, Ấp Tân Phước, Xã Tân Bình, Tỉnh Bình Dương |
7 | Công ty TNHH Cerubo Địa chỉ: Ấp Bình Phước A, Xã Bình Chuẩn, Tỉnh Bình Dương |
8 | Công ty TNHH Sản Xuất Nguyên Liệu Giấy Việt Nhật Địa chỉ: Xã Hòa Nhơn, Huyện Hòa Vang, Tp. Đà Nẵng |
9 | Công ty TNHH Sản Xuất Nguyên Liệu Giấy Việt Nhật Vũng Áng Địa chỉ: Khu hậu Cảng, Xã Kỳ Lợi, Thị xã Kỳ Anh, Tỉnh Hà Tĩnh |
10 | Công ty Cổ phần Chế biến Gỗ Thừa Thiên Huế Địa chỉ: KCN Phú Bài, Tỉnh Thừa Thiên Huế |
11 | Công ty Cổ phần Khoáng sản Và Đầu tư Khánh Hòa Minexco Địa chỉ: Thành phố Nha Trang, Tỉnh Khánh Hòa |

