Sau hơn 5 tháng tích cực triển khai và đảm bảo nghiệp vụ đưa ra từ các cơ quan đơn vị, phần mềm quản lý hợp đồng (CMS) của BRAVO phát triển đã chính thức được đưa vào sử dụng từ ngày 10/10 vừa qua tại Tổng Công ty Hàng Không Việt Nam (Vietnam Airlines).
Phần mềm CMS là ứng dụng quản lý tất cả các hợp đồng kinh tế của Tổng Công ty Hàng không Việt Nam (Vietnam Airlines) bao gồm các loại hợp đồng trọn gói, hợp đồng đơn giá cố định, hợp đồng đơn giá điều chỉnh, Hợp đồng khung/nguyên tắc, Hợp đồng vay (không bao gồm các hợp đồng bán thương mại hành khách, bán thương mại hàng hóa, thuê chuyến). Phần mềm CMS đã được Công ty Cổ phần Phần mềm BRAVO thiết kế, xây dựng, tùy chỉnh riêng phù hợp và đáp ứng yêu cầu sử dụng của Vietnam Airlines. Hiện tại phần mềm đang vận hành chính thức tại 47 cơ quan đơn vị thuộc Vietnam Airlines Group.

Phần mềm hứa hẹn sẽ là công cụ đắc lực thúc đẩy quá trình chuyển đổi số của Vietnam Airlines (Ảnh: Vietnam Airlines)
Trước đây toàn bộ quá trình thanh toán bao gồm từ Hợp đồng, Đơn hàng, Nhận hàng, Biên bản nghiệm thu, Hóa đơn và Lập đề nghị thanh toán, ký văn bản đề triển khai bằng văn bản giấy, khiến các CQ, ĐV mất rất nhiều thời gian để lập các văn bản, điều chỉnh, đối chiếu rồi gửi hồ sơ cho lãnh đạo CQ, ĐV duyệt rồi mới chuyển Ban Tài chính Kế toán.
Quá trình lập hồ sơ, chờ phê duyệt hồ sơ và đề nghị thanh toán cũng mất rất nhiều thời gian do phải chờ lãnh đạo CQ, ĐV ký duyệt. Việc đưa phần mềm CMS vào hoạt động là một bước tiến mới trong quá trình số hóa quy trình quản lý và số hóa dữ liệu của Vietnam Airlines.
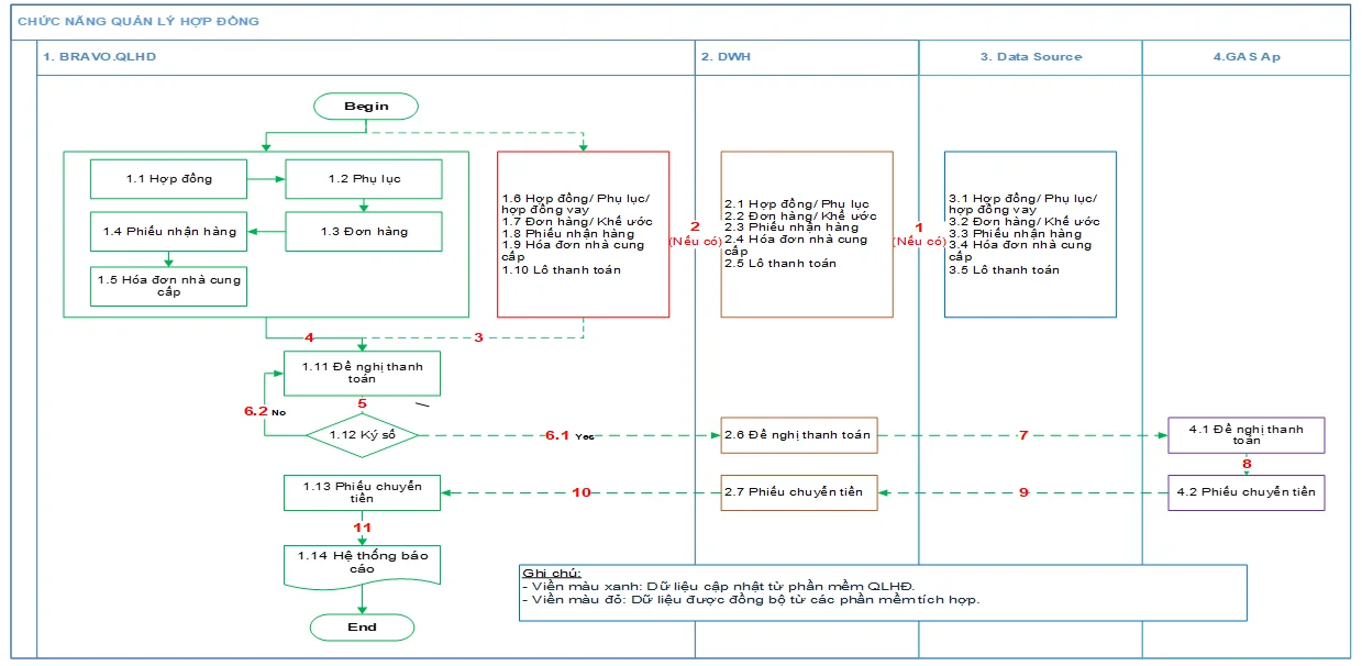
Toàn bộ quy trình quản lý hợp đồng được xây dựng và quản lý tập trung, xuyên suốt (từ Hợp đồng, Đơn hàng, Nhận hàng, Biên bản nghiệm thu, Hóa đơn và Lập đề nghị thanh toán). Đặc biệt đây cũng là hệ thống CNTT đầu tiên của Vietnam Airlines sử dụng chữ ký số và chữ ký điện tử. Điều này giúp cho công tác quản lý hợp đồng được thực hiện đồng bộ, nhất quán và đảm bảo tính chặt chẽ.

Quy trình luồng dữ liệu Quản lý hợp đồng áp dụng trên phần mềm BRAVO (Ảnh: Vietnam Airlines)
Sau khi nghiên cứu và xem xét nhiều giải pháp của các đối tác, Vietnam Airlines đã lựa chọn Công ty Cổ phần Phần mềm BRAVO là đơn vị triển khai hệ thống. Tuy có nhiều khó khăn trong quá trình triển khai, nhưng với sự hỗ trợ kịp thời của Ban lãnh đạo, tinh thần làm việc quyết tâm, nỗ lực và trách nhiệm cao của tổ dự án, hệ thống CMS đã được triển khai sử dụng chính thức từ ngày 10/10/2023.

BRAVO tổ chức triển khai đào tạo Phần mềm Quản lý hợp đồng (Ảnh: Vietnam Airlines)
Công ty Cổ phần Phần mềm BRAVO là doanh nghiệp chuyên sâu phát triển và triển khai ứng dụng hệ thống phần mềm về công nghệ thông tin vào quản lý sản xuất kinh doanh. Sản phẩm chủ lực hiện tại của BRAVO là “Phần mềm Quản lý doanh nghiệp (ERP)” và các dịch vụ. Thế mạnh của BRAVO là hiểu biết đặc thù quản lý của các doanh nghiệp Việt Nam và có kinh nghiệm triển khai phần mềm.
Đến nay, BRAVO đã có hơn 24 năm kinh nghiệm triển khai cho hơn 4.300 khách hàng là các doanh nghiệp lớn và tập đoàn trong cả nước.
Phần mềm BRAVO 8R3 hứa hẹn sẽ là công cụ đắc lực thúc đẩy quá trình chuyển đổi số của Vietnam Airlines nhanh, mạnh và hiệu quả hơn thông qua việc quản lý hợp đồng tập trung, đồng thời kiểm soát quy trình từ hợp đồng đến thanh toán được xuyên suốt.
Với phần mềm quản lý hợp đồng đang được triển khai thực hiện tại các CQĐV sẽ giúp quy trình và thời gian được rút ngắn, trên bàn làm việc dần biến mất những chồng tài liệu dầy cộp và các stick dán chi chít để đánh dấu các nơi cần ký, chuyên viên không còn phải chờ lãnh đạo đi công tác về hay đi họp về để ký tài liệu mà hồ sơ sẽ được ký mọi lúc mọi nơi. Tuy nhiên, do trong giai đoạn đầu triển khai, nhiều CQ, ĐV còn chưa quen sử dụng cũng như thao tác trên nhiều hệ thống nên cần có thời gian để hệ thống phát huy được tối đa tính năng.
Theo spirit.vietnamairlines.com
Xem thêm:
>> Sao Mai Group triển khai hệ thống phần mềm quản trị doanh nghiệp BRAVO 8R3










